THE LAST CROSSING
A third-person Action Adventure
Level & Technical Design
Summary
A third-person action adventure built around Souls-like level loops.
An interconnected world where level design and mechanics are tightly integrated, featuring a modular weapon system, action- and puzzle-driven gameplay, and architecture built around player movement and angles.
Goals
Variation in Gameplay
Creating a Holistic Experience
Interconnected Level Design
Engaging Combat Design
Project Breakdown
Solo 6 Weeks halftime (4hours/day)
Created using Unreal Engine 5.7 and Blender
All scripts created by me
Marketplace assets/plugins used:
Game Animation Sample, Paragon: Drongo, Lyra and Niagara Examples Pack by Epic Games
Player Character model by Eddie Cyrillus
Planes, ships and drop pod models by Xander Jemide
Trailer
Go To Section
Level Design
The Last Crossing
Topdown
Level Flowchart
ACT I
1. Town Reveal, Cave & Streets
2. Plane Crash & Bazaar
3. Town House & The Plaza
ACT II
4. Coastal Approach
5. The Fortress
6. The Cannon
ACT III
7. Courtyard & Fortress Bridge
8. Cathedral
9. Great Bridge
Design Techniques
Tether Gun & Ki-sho-ten-ketsu
Integral to the level is the Tether Gun, a tethered weapon
used to shoot blue shields to progress and unlock level loops. The player’s movement is limited by the tether’s
anchor point, keeping the mechanic challenging.
To maintain engagement, I applied Ki-sho-ten-ketsu: the player first learns the mechanic by breaking a shield,
later they extend a tether’s reach by shooting down
it’s anchor. Next, they manipulate a massive tethered
cannon to destroy the cathedral shield, and finally
experience a power fantasy payoff when snapping the
cable allows free movement and one-hit kills.
Leading the player
Through bold architectural choices, unconventional angles, and a balance of micro- and macro-verticality, I‘m leading the player using carefully orchestrated sightlines and strong spatial axes.
Level mechanics are also woven into the design itself. The cable to the Tether Guns acts as leading lines, hinting at puzzle solutions. Similarly, the Recon Pods (functioning like Souls-like bonfires) establish short-term goals, giving the player a clear sense of progression.
Level Loops
Integral to the level’s structure, the level loops reconnect previously explored areas allowing players to revisit them.
As Act 3 begins, all major areas are unlocked and players are presented with three optional routes: through the Bazaar, Courtyard, or Fortress Bridge, each of which ultimately reconnects to the Cathedral where the level concludes on the Great Bridge.
These interconnected loops create unexpected “wow” moments while reinforcing the player’s mental map of the space. By revisiting familiar locations from new angles, players gain a stronger understanding of how the level is constructed and how it’s spaces interrelate.
Bait-and-Switch
At key moments throughout the level, I bait the player toward specific paths, scripted events, or obstacles that temporarily block progression. These setups encourage intentional backtracking and reorientation, giving players a fresh perspective on previously explored spaces. That shift reveals hidden routes or puzzle solutions, reinforcing the level’s interconnected structure and player-driven discovery.
Level Pacing & tension
I wanted the level to feel alive and convey the intensity of an ongoing alien invasion. The collapsing bridge drives
the narrative forward while maintaining tension.
Throughout the level, the bridge shifts through three
sequenced states. As the player reaches the top, it begins
to tip, leading to a climactic leap of faith.
Successfully making the jump allows the player to reach
the evac zone and escape, completing the level.
Landmarks & Callbacks
To support spatial orientation, I deliberately crafted recognizable landmarks (such as the Great Bridge,
Cathedral, and Cannon) to anchor the player’s understanding
of the space. Carefully framed sightlines, vistas, and lookout points further reinforce the player’s mental map, while also providing a sense of accomplishment and
visible progression.
Combat Encounters
As the player moves close to the Alien Eggs, they hatch and spider aliens jumps out towards the player. As these enemies
are melee with no ability to climb, the player can either
choose to engage them or easily climb to safer areas. Destroying an egg also prevents it from hatching and
spawning a spider.
Caves - First encounter
I wanted to introduce the first enemy, the Alien spiders, in a relatively safe environment in order to teach the player
basic traversal and combat mechanics.
Bazaar area
In this combat encounter, enemy Drop Pods are introduced
for the first time. Newly spawned enemies begin in a patrol
state, giving the player a moment to prepare before engaging.
Originally, the area was much more open, which created an unbalanced combat scenario where enemies had excessive
line of sight to the Bazaar Recon Pod. To address this, both
full-body and half-body cover elements were added.
These changes not only add depth to the environment
but also give the player greater control over positioning
and flow during combat.
The Plaza
As players enter the area, Drop Pods deploy, forcing them to quickly seek cover. This encounter is unique as it can be approached from two directions: from the Town House or when returning from the Fortress toward the Cathedral.
Covers and enemy placements were carefully arranged to support both flows, with enemies respawning via Recon Pods. The encounter is intentionally more challenging when approached from the Fortress Bridge, with adjusted cover and enemy positioning to increase pressure and
maintain balance.
Coastal Approach
Moving through the Plaza, a turret forces the player off the Fortress Bridge and down to the Coastal Approach.
Here, Drop Pods have already deployed. However, after
clearing the previous encounter, the player is rewarded with
the high ground and a positional advantage over unsuspecting enemies. This shift keeps the combat
experience fresh and engaging.
The Fortress
This area focuses on Alien Spiders and Eggs. Spiders now spawn outside their eggs and rush the player.
In the rear section, heavy egg infestation lets the player
choose between a slower encounter (destroying eggs early)
or a fast-paced fight (triggering them). On the roof, a single enemy patrols until the player commits to dropping down to the cannon, at which point Drop Pods deploy. Avoiding the door problem and keeping the encounter flow natural.
Cathedral Elevator & Great Bridge
This time, a turning point comes when the player finds the Tether Gun and activates the elevator, unlocking full mobility as its cord is cut.
The balance shifts into a power fantasy, with the player now
able to one-shot enemies. Despite this, the elevator sequence keeps the encounter engaging. By the time the player reaches the Great Bridge, enemies arrive via Drop Pods, but they pose little threat against the fully unleashed Tether Gun.
Technical Design
The Last Crossing
Level & Gameplay Systems
Spawn Point & Landing Point
Spawn delay
Falltime (Time it will take between spawning and landing)
Enemy type to spawn
Enemy starting state (idle, attacking, patrolling)
Patroll points to use if enemy starting state is set to ‘patrolling’. Leave blank for random navigation.
Drop Pods
I needed the Drop pods to be modular in several ways in order to use them with different purposes. Therefore, I built them
with multiple instance editable variables which the
developer can access in the editor. These include:
Alien Spiders & Eggs
Alien eggs function as spiderspawners, controlled by an instance-editable boolean: “Spawn Spider.”
If enabled, the egg visibly contains a spider and will crack open to spawn it when the player gets too close.
If disabled, the egg remains intact and inert.
Players can destroy eggs before they hatch, preventing any potential spawn. The visible spider inside active eggs helps both developers and players quickly
identify which ones pose a threat.
Recon Pods
Interacting with a Recon pod sets the player’s respawn location to a location in close proximety to the pod. It then
heals the player and restocks all ammo and healing items.
It also resets all enemies and Drop Pod triggers in the level.
A red light shows the Recon Pod is inactive, turning green when the player interacts with it, which helps the player identify areas they have already been to when looping back to them.
Enemy AI
The Enemy AI is built using a data table which sets all
necessary variables within one blueprint actor. The enemy
AI have different states which it can switch between, either at runtime or set by the developer at the start of the game, using
an enumerator switch event.
The enemy can switch between the
follwing states: Idle, Attacking or
Patrolling along instance editable
target points.
Sequencers & Scripted Events
The level progresses through distinct gameplay stages that mirror the escalating alien invasion. The deterioration and eventual collapse of the great bridge serves as a central narrative and mechanical pillar, driving urgency and tension throughout.
To reinforce a sense of an active battlefield, I implemented overhead aircraft and alien ships, along with a moving, firing cannon, adding environmental storytelling to the space.
Modular Weapon System
Data table driven
Weapon Stats & Inventory
I designed the weapon system to be modular using
a base weapon actor that inherits its properties from
a data table. Adding a new weapon only requires creating a new table row, filling in its stats and selecting it in the actor’s details panel.
All core functionality (firing logic, animations,
SFX, and VFX) is driven by this single data table, streamlining both creation and implementation.
The data table also defines the inventory slot for
each weapon, integrating the weapon
and inventory systems.
Weapon Actor & tether Anchor
The Tether Gun was designed to detach from its anchor
and be equippable, so it was implemented as an item in the Weapons Data Table, making it modular and customizable.
To simplify setup, each Tether Gun has an instance-editable anchor actor that developers can easily assign from
its variables.
Since the player is not a physics actor, a physics constraint couldn’t be used to limit movement. Instead, the anchor has
an invisible hollow sphere with a radius equal to the cable length. When the player picks up a tethered gun, the sphere’s collision is enabled, restricting movement within the radius. Dropping the gun disables the collision, allowing free movement again.
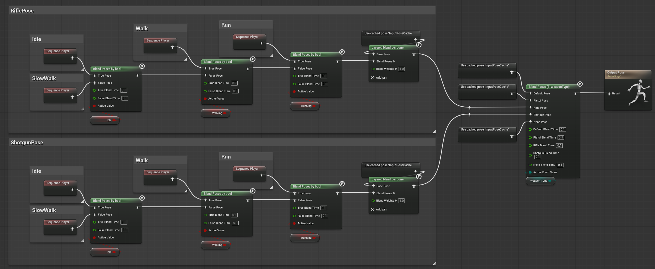
Animation System
The weapon animation system is built on and fully integrated with Epic Games’ Game Animation Sample Project. The system utilizes Hand IK, Aim Offsets, and overlay poses for all weapons, with animations driven directly by the weapon data table and dynamically selecting the correct set based on the equipped weapon type.
Production
The Last Crossing
Project Start
As I was building the modular weapon system at the start of
this project, I envisioned the player overlooking a valley with three landmarks as a plane is shot down into a railway bridge.
I began by blocking out this vista to establish
the core composition.
Originally featuring a lighthouse, the landmarks evolved into
the Great Bridge, the Cannon, and the Cathedral.
First Top Down
The initial blockout served as the basis for a top-down sketch
to establish level flow, loops, and sightlines, which then guided further iteration.
While only one loop was originally planned at the Town House, connecting the Fortress to the Bazaar reinforced the player’s mental map, especially as much of the Fortress is indoors. The Fortress Bridge was added as an additional loop to enhance player choice and discovery, while reinforcing sightlines between the Cannon and the Cathedral.
Iterative Design process
The Tether Gun was initially an alien weapon acquired at the Cannon, used to unlock previously inaccessible areas. However, the level lacked a strong core mechanic, so I redesigned it into the Tether Gun, which became central to the level’s puzzles and progression.
Originally, the Cathedral featured a large cave leading to the Great Bridge, but playtesting revealed it disrupted pacing and tension, and didn’t provide a satisfying payoff for the Tether Gun. It was ultimately replaced with the elevator.
Blockout &
Reference Gathering
The blockout began before the setting was finalized.
Initially, I explored a Central European town in a valley,
but the architectural references didn’t match my vision.
I pivoted to a Southern European setting,
with colorful buildings that better suited the level and contrasted with the harsh weather and alien invasion.
During blockout, I used references of southern Italian coastal towns, which offered the verticality and architectural style I was aiming for.
Playthrough w/ Commentary
Reflections
I learned a lot of new techniques and technologies throughout this project, though the process wasn’t always smooth. Working with the Game Animation Sample Project (especially integrating technical design) required significant time, trial and error, and research to achieve stable results. Since GASP is still a work in progress, I had to work around various issues that slowed development. For example, animations would sometimes become corrupted between project start-ups, forcing me to rebuild entire systems.
In terms of level design, I would have liked more time to refine the combat areas. The Fortress, in particular, could have benefited from more interior geometry to strengthen each area’s identity.
Looking back, I’m immensely proud of what I accomplished in such a short time.
Thank you for reading!